文章·资料 电脑软件 手机软件 网站源码




    本 站 搜 索
   推 荐 软 件        More...
HiBit Uninstaller V3.2.70..
HiBit Uninstaller 可以完全卸..
Piriform CCleaner V6.27(W..
CCleaner 是 Piriform(梨子公司..
Eassos DiskGenius V6.0.1...
DiskGenius 是一款磁盘分区及..
Deep Freeze Standard V8.6..
Deep Freeze,中文名称:冰点还..
易数一键还原 V4.14.1.884..
易数一键还原,是易数科技自主..
HiBit Startup Manager V2...
HiBit Startup Manager 使管理..
Colithel - Windows 超级..
一款功使用便捷的 Windows 系..
驱动精灵 V9.70(驱动程序..
驱动精灵是一款集驱动管理和硬..
Sysinternals - Process Mo..
Process Monitor 是一款由微软 ..
驱动人生 V8.16(驱动程序..
驱动人生是一款免费的驱动管理..
    软 件 下 载 排 行
SoftwareOK DesktopOK V11...
  一款 Windows 系统的桌面..
Rufus V4.2.2074(轻松创建 ..
一款好用的U盘启动盘制作工具。..
玩酷之家 打印后台服务修..
Print Spooler Repair Tool 主..
ChemTable Reg Organizer V..
Reg Organizer是一款功能强大的..
程序多开软件 V1.0
程序多开软件是一款功能强大、..
大白菜U盘启动制作工具 V6...
大白菜 PE U盘装系统U盘启动盘..
瑞星全功能安全软件 2011
  瑞星“智能云安全”:针对..
瑞星个人防火墙 2008 V20.1..
瑞星个人防火墙 2008,安装包版..
瑞星杀毒软件 2011
  瑞星“智能云安全”:针对..
金山毒霸五毒虫(Supnot)专..
  该病毒综合了冲击波、QQ小..
 软 件 信 息
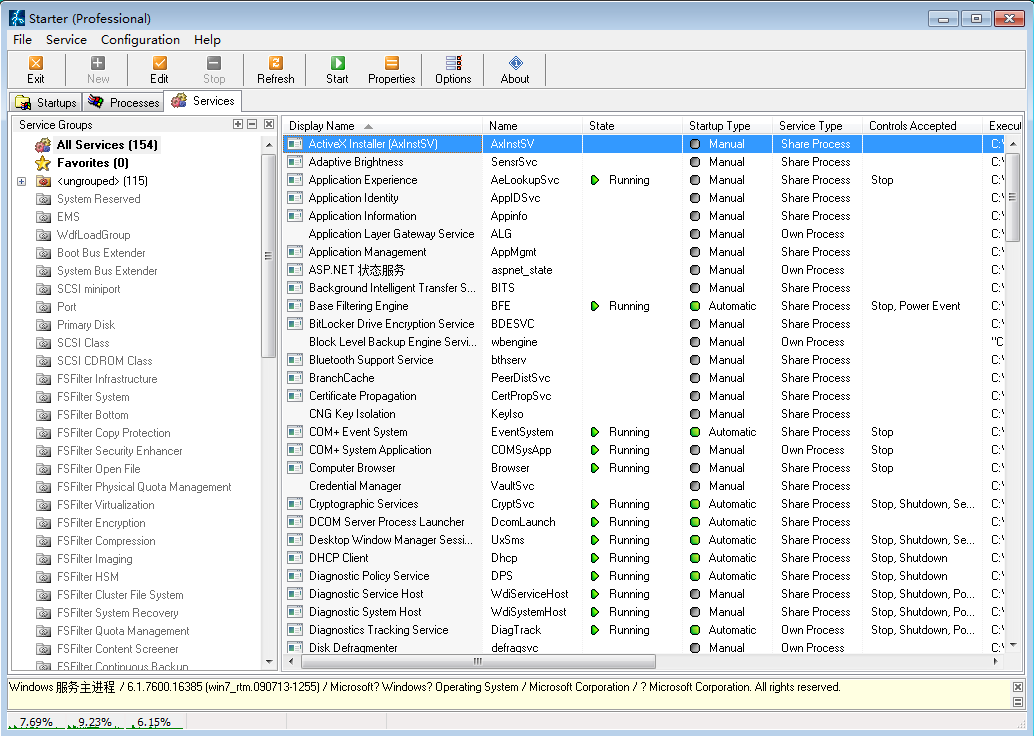
CodeStuff Starter V5.6.2.8(Windows 系统启动/进程/服务管理)
评论()〗〖留言〗〖收藏
软件分类 操作系统 / 系统设置·优化
软件类型 普通软件
授权方式 免费软件 / 国外软件
界面语言 English  多种  
推荐星级
下载统计
更新日期  2009-05-13
运行环境 Windows XP/2003
软件标签
相关链接
安装说明 原版安装程序,按提示安装
病毒检测
火绒安全软件 检测通过火绒安全软件腾讯电脑管家 检测通过腾讯电脑管家
软件图片
软件简介
  启动项目+当前进程+系统服务三合一管理器。
  内置的网页报告特性很好用,解决系统问题需要向好友求助时,发个 HTML 文件总比口头描述要便捷,也可直接使用其内置的搜索引擎获取所需关键词的相应信息,启动项目管理提供给用户每个项目的加载方式详细信息,让你在添加/删除/编辑它们时可以了解特定的项目是通过何种方式实现开机自启的,比如向注册表的某个位置写入了某段信息或向INI中插入了某个命令等;当前进程管理允许用户实时调整任意进程的优先级及获取特定模块的加载信息等;而系统服务管理提供了比 Windows 自身相对强大的处理特性,比如直接删除某个服务及高级分组管理等等。
下载链接
相关软件 ·软媒魔方 V6.25(Windows 系统设置与优化软件)2021-11-05
·Stronghorse BGCode/GBKCode V1.0(汉字编码查询软件)2021-10-22
·Stronghorse CueCode V1.06(Cue 文件乱码转换软件)2021-10-22
·Wise Care 365 V6.5(Windows 系统设置与优化工具箱)2023-07-31
·ASP Decoder(ASP 代码加密/解密) V1.012005-06-29
·超级兔子魔法设置 2008.05 V8.65(Windows 系统设置与优化)2009-06-09
相关文章 ·网页的 Ecode 在线解码器2006-01-14
·Javascript:keyCode键盘键码值表2008-03-07
〖软件下载说明〗
·本站大部分软件转载于网络,如有侵权请留言告知,本站即做删除处理;
·本站下载链接注明 32-bit/x86:表示适用于 32 位操作系统,64-bit/x64:表示适用于 64 位操作系统;
·本站收录的软件(部分 exe/apk 除外),大部分是用文件压缩解压软件:WinRAR V3.51 或者 7-Zip V19.00 及以上
 版本进行压缩打包,如果软件压缩包在解压时提示错误,可以尝试升级/安装更高版本的压缩软件后再试;
·如果单击下载链接后长时间没响应,建议使用迅雷/IDM 等下载工具进行下载,或者稍候再试;
·本站收录的软件,不为其有效性,实效性,安全性,可用性等做保证;
·如果有什么问题,或者意见建议,请联系[网站管理员]。